HR Helper Developer Guide


Acknowledgements

Use of Generative AI

Generative AI tools, including ChatGPT, was sparingly used for code refactoring throughout the development of HR Helper.

AB3

Aspects of the original AB3 has been reused in our code.


Setting up, getting started

Refer to the guide Setting up and getting started.


Design

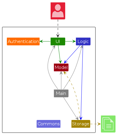
Architecture

The Architecture Diagram given above explains the high-level design of the App.

Given below is a quick overview of main components and how they interact with each other.

Main components of the architecture

Main (consisting of classes Main and MainApp) is in charge of the app launch and shut down.

  • At app launch, it initializes the other components in the correct sequence, and connects them up with each other.
  • At shut down, it shuts down the other components and invokes cleanup methods where necessary.

The bulk of the app's work is done by the following five components:

  • Authentication: Authenticates the user.
  • UI: The UI of the App.
  • Logic: The command executor.
  • Model: Holds the data of the App in memory.
  • Storage: Reads data from, and writes data to, the hard disk.

Commons represents a collection of classes used by multiple other components.

How the architecture components interact with each other

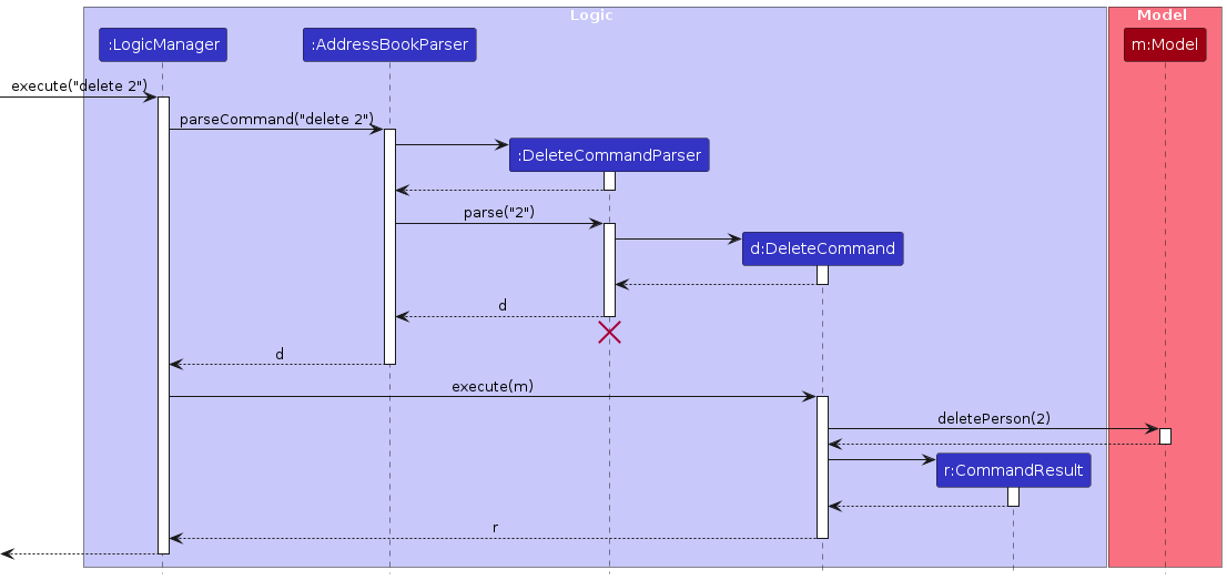
The Sequence Diagram below shows how the components interact with each other for the scenario where the user issues the command delete 1.

Each of the five main components except Authentication (also shown in the diagram above),

  • defines its API in an interface with the same name as the Component.
  • implements its functionality using a concrete {Component Name}Manager class (which follows the corresponding API interface mentioned in the previous point.

For example, the Logic component defines its API in the Logic.java interface and implements its functionality using the LogicManager.java class which follows the Logic interface. Other components interact with a given component through its interface rather than the concrete class (reason: to prevent outside component's being coupled to the implementation of a component), as illustrated in the (partial) class diagram below.

The sections below give more details of each component.

Authentication component

Here's a partial class diagram of the Authentication component:

The Authentication component,

  • checks if user is authorised to access HR Helper.

UI component

The API of this component is specified in Ui.java

Structure of the UI Component

The UI consists of a MainWindow that is made up of parts e.g.CommandBox, ResultDisplay, PersonListPanel, StatusBarFooter etc. All these, including the MainWindow, inherit from the abstract UiPart class which captures the commonalities between classes that represent parts of the visible GUI.

The UI component uses the JavaFx UI framework. The layout of these UI parts are defined in matching .fxml files that are in the src/main/resources/view folder. For example, the layout of the MainWindow is specified in MainWindow.fxml

The UI component,

  • executes user commands using the Logic component.
  • listens for changes to Model data so that the UI can be updated with the modified data.
  • keeps a reference to the Logic component, because the UI relies on the Logic to execute commands.
  • depends on some classes in the Model component, as it displays Person object residing in the Model.
  • interacts with the Authentication component.

Logic component

API : Logic.java

Here's a (partial) class diagram of the Logic component:

The sequence diagram below illustrates the interactions within the Logic component, taking execute("delete 2") API call as an example.

Interactions Inside the Logic Component for the `delete 1` Command

Note: The lifeline for DeleteCommandParser should end at the destroy marker (X) but due to a limitation of PlantUML, the lifeline continues till the end of diagram.

How the Logic component works:

  1. When Logic is called upon to execute a command, it is passed to an AddressBookParser object which in turn creates a parser that matches the command (e.g., DeleteCommandParser) and uses it to parse the command.
  2. This results in a Command object (more precisely, an object of one of its subclasses e.g., DeleteCommand) which is executed by the LogicManager.
  3. The command can communicate with the Model when it is executed (e.g. to delete a person).
    Note that although this is shown as a single step in the diagram above (for simplicity), in the code it can take several interactions (between the command object and the Model) to achieve.
  4. The result of the command execution is encapsulated as a CommandResult object which is returned back from Logic.

Here are the other classes in Logic (omitted from the class diagram above) that are used for parsing a user command:

How the parsing works:

  • When called upon to parse a user command, the AddressBookParser class creates an XYZCommandParser (XYZ is a placeholder for the specific command name e.g., AddCommandParser) which uses the other classes shown above to parse the user command and create a XYZCommand object (e.g., AddCommand) which the AddressBookParser returns back as a Command object.
  • All XYZCommandParser classes (e.g., AddCommandParser, DeleteCommandParser, ...) inherit from the Parser interface so that they can be treated similarly where possible e.g, during testing.

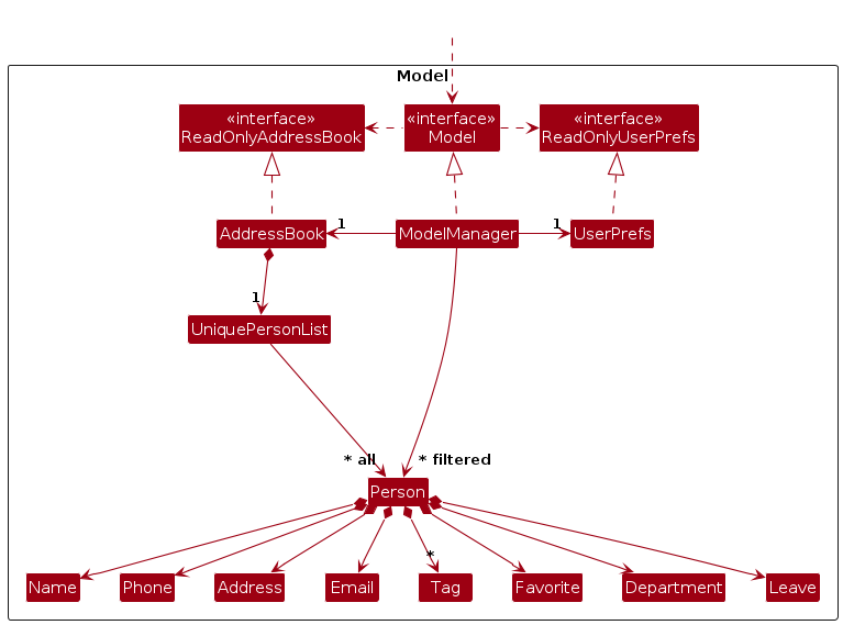
Model component

API : Model.java

The Model component,

  • stores the HR Helper data i.e., all Person objects (which are contained in a UniquePersonList object).
  • stores the currently 'selected' Person objects (e.g., results of a search query) as a separate filtered list which is exposed to outsiders as an unmodifiable ObservableList<Person> that can be 'observed' e.g. the UI can be bound to this list so that the UI automatically updates when the data in the list change.
  • stores a UserPref object that represents the user’s preferences. This is exposed to the outside as a ReadOnlyUserPref objects.
  • does not depend on any of the other three components (as the Model represents data entities of the domain, they should make sense on their own without depending on other components)

Note: An alternative (arguably, a more OOP) model is given below. It has a Tag list in the AddressBook, which Person references. This allows AddressBook to only require one Tag object per unique tag, instead of each Person needing their own Tag objects.

Storage component

API : Storage.java

The Storage component,

  • can save both address book data and user preference data in JSON format, and read them back into corresponding objects.
  • inherits from both AddressBookStorage and UserPrefStorage, which means it can be treated as either one (if only the functionality of only one is needed).
  • depends on some classes in the Model component (because the Storage component's job is to save/retrieve objects that belong to the Model)

Common classes

Classes used by multiple components are in the seedu.address.commons package.


Implementation

This section describes some noteworthy details on how certain features are implemented.

[Proposed] Undo/redo feature

Proposed Implementation

The proposed undo/redo mechanism is facilitated by VersionedAddressBook. It extends AddressBook with an undo/redo history, stored internally as an addressBookStateList and currentStatePointer. Additionally, it implements the following operations:

  • VersionedAddressBook#commit() — Saves the current address book state in its history.
  • VersionedAddressBook#undo() — Restores the previous address book state from its history.
  • VersionedAddressBook#redo() — Restores a previously undone address book state from its history.

These operations are exposed in the Model interface as Model#commitAddressBook(), Model#undoAddressBook() and Model#redoAddressBook() respectively.

Given below is an example usage scenario and how the undo/redo mechanism behaves at each step.

Step 1. The user launches the application for the first time. The VersionedAddressBook will be initialized with the initial address book state, and the currentStatePointer pointing to that single address book state.

UndoRedoState0

Step 2. The user executes delete 5 command to delete the 5th person in the address book. The delete command calls Model#commitAddressBook(), causing the modified state of the address book after the delete 5 command executes to be saved in the addressBookStateList, and the currentStatePointer is shifted to the newly inserted address book state.

UndoRedoState1

Step 3. The user executes add n/David …​ to add a new person. The add command also calls Model#commitAddressBook(), causing another modified address book state to be saved into the addressBookStateList.

UndoRedoState2

Note: If a command fails its execution, it will not call Model#commitAddressBook(), so the address book state will not be saved into the addressBookStateList.

Step 4. The user now decides that adding the person was a mistake, and decides to undo that action by executing the undo command. The undo command will call Model#undoAddressBook(), which will shift the currentStatePointer once to the left, pointing it to the previous address book state, and restores the address book to that state.

UndoRedoState3

Note: If the currentStatePointer is at index 0, pointing to the initial AddressBook state, then there are no previous AddressBook states to restore. The undo command uses Model#canUndoAddressBook() to check if this is the case. If so, it will return an error to the user rather than attempting to perform the undo.

The following sequence diagram shows how an undo operation goes through the Logic component:

UndoSequenceDiagram-Logic

Note: The lifeline for UndoCommand should end at the destroy marker (X) but due to a limitation of PlantUML, the lifeline reaches the end of diagram.

Similarly, how an undo operation goes through the Model component is shown below:

UndoSequenceDiagram-Model

The redo command does the opposite — it calls Model#redoAddressBook(), which shifts the currentStatePointer once to the right, pointing to the previously undone state, and restores the address book to that state.

Note: If the currentStatePointer is at index addressBookStateList.size() - 1, pointing to the latest address book state, then there are no undone AddressBook states to restore. The redo command uses Model#canRedoAddressBook() to check if this is the case. If so, it will return an error to the user rather than attempting to perform the redo.

Step 5. The user then decides to execute the command list. Commands that do not modify the address book, such as list, will usually not call Model#commitAddressBook(), Model#undoAddressBook() or Model#redoAddressBook(). Thus, the addressBookStateList remains unchanged.

UndoRedoState4

Step 6. The user executes clear, which calls Model#commitAddressBook(). Since the currentStatePointer is not pointing at the end of the addressBookStateList, all address book states after the currentStatePointer will be purged. Reason: It no longer makes sense to redo the add n/David …​ command. This is the behavior that most modern desktop applications follow.

UndoRedoState5

The following activity diagram summarizes what happens when a user executes a new command:

Design considerations:

Aspect: How undo & redo executes:

  • Alternative 1 (current choice): Saves the entire address book.

    • Pros: Easy to implement.
    • Cons: May have performance issues in terms of memory usage.
  • Alternative 2: Individual command knows how to undo/redo by itself.

    • Pros: Will use less memory (e.g. for delete, just save the person being deleted).
    • Cons: We must ensure that the implementation of each individual command are correct.

Documentation, logging, testing, configuration, dev-ops


Appendix: Requirements

Product scope

Target user profile:

  • working in the human resource department
  • has a need to manage a significant number of employees
  • prefer desktop apps over other types
  • can type fast
  • prefers typing to mouse interactions
  • is reasonably comfortable using CLI apps

Value proposition: manage employee data faster than a typical mouse/GUI driven app

User stories

Priorities: High (must have) - * * *, Medium (nice to have) - * *, Low (unlikely to have) - *

Priority As a …​ I want to …​ So that I can…​
* * * HR staff access help resources directly within the app troubleshoot issues without external assistance.
* * * HR staff sign into my account keep my data secure and verified.
* * * HR staff add new employee profiles keep the data current.
* * * HR staff delete an employee remove entries that I no longer need.
* * * HR staff find an employee by name locate details of employee quickly.
* * * HR staff find an employee by department find information regarding the department without having to go through all entries.
* * * HR staff export employee data in multiple formats easily share it with stakeholders.
* * * HR staff track employee annual leave manage staffing levels effectively.
* * * HR staff favorite employees track promotions and role changes
* * HR staff create custom tags for employee data capture information specific to my company's needs.
* * HR staff search employee data with custom tags quickly find relevant groups of employees.

Use cases

(For all use cases below, the System is the HR Helper and the Actor is the HR staff, unless specified otherwise)

Use case: Authentication

MSS

  1. HR staff opens up HRHelper

  2. HR Helper prompts for HR staff to enter Username and Password

  3. HR staff keys in Username and Password

  4. Authentication is successful, program continues

    Use case ends.

Extensions

  • 3a. HR staff closes Authentication screen.

    • 3a1. HR Helper closes.

      Use case ends.

  • 3b. Username/Password is empty.

    • 3b1. HR Helper prompts HR staff to enter username/password.

    • 3b2. HR staff keys in Username and Password .

    • 3b3. Correct Username and Password is entered.

      Use case resumes from step 4.

  • 3c. Username and Password do not match.

    • 3c1. HR Helper requests for Username or Password again.

    • 3c2. Correct Username and Password is entered.

      Use case resumes from step 4.

Use case: Add an employee

Preconditions: HR staff is logged in.

MSS

  1. HR staff requests to add a specific employee in the list

  2. HR Helper adds the employee.

    Use case ends.

Extensions

  • 1a. HR Helper detects an error in the name/phone number/email format provided by the HR staff.

    • 1a1. HR Helper requests for the correct data of the new employee.

    • 1a2. HR staff enters new data.

    • Steps 1a1-1a2 are repeated until the data entered are correct.

      Use case ends.

  • 1b. The employee is already in the system.

    • 1b1. HR Helper informs the HR staff that the employee already exists in the HR Helper and does not add the duplicate employee.

      Use case ends.

Use case: View and Edit Person Details

Preconditions:

  • HR staff is logged in.
  • HR staff has selected a specific employee from the employee list.

MSS

  1. HR staff selects an employee from the employee list in the MainWindow.

  2. HR Helper opens the PersonDetailsWindow by pressing Enter (ENTER) key, displaying the selected employee's details in editable fields.

  3. HR staff navigates between input fields using keyboard shortcuts:

  4. HR staff edits the desired fields as needed.

  5. HR staff presses the Enter (ENTER) key to save changes .

  6. HR Helper validates the input

  7. HR Helper updates the employee's details in the system.

  8. HR Helper closes the PersonDetailsWindow, returning focus to the MainWindow.

    Use case ends.

Extensions

  • 5a. HR staff presses the Escape (ESC) key to cancel editing.

    • 5a1. HR Helper closes the PersonDetailsWindow without saving any changes. Use case ends.
  • 5b. HR staff enters invalid input (e.g., empty required fields or incorrect format).

    • 5b1. HR Helper detects invalid input during validation.

    • 5b2. HR Helper displays an error message prompting HR staff to correct the input.

    • 5b3. HR staff corrects the input.

      Use case resumes from step 4.

  • 5c. HR staff attempts to save changes, but the employee record no longer exists (e.g., deleted by another user).

    • 5c1. HR Helper displays an error message indicating that the employee was not found.

    • 5c2. HR Helper closes the PersonDetailsWindow.

      Use case ends.

Use case: Count employees

Preconditions: HR staff is logged in.

MSS

  1. HR staff wants to count the number of employees in the list

  2. HR Helper returns the number of employees that match the filtered tag or name.

    Use case ends.

Extensions

  • 1a. No employees match the tag or name requested

    Use case ends.

  • 1b. The command format input does not follow the one prescribed.

    • 1b1. An error message showing the correct command format is displayed.

    Use case ends.

Use case: Delete an employee

Preconditions: HR staff is logged in.

MSS

  1. HR staff requests to list employees

  2. HR Helper shows a list of employees

  3. HR staff requests to delete a specific employee in the list

  4. HR Helper deletes the employee

    Use case ends.

Extensions

  • 1a. The list is empty.

    Use case ends.

  • 3a. The given index is invalid.

    • 3a1. HR Helper shows an error message.

      Use case resumes at step 2.

Use case: Mark a person as favorite

Preconditions: HR staff is logged in.

MSS

  1. HR staff requests to mark a specific person in the list as a favorite.

  2. HRHelper marks the person as a favorite.

    Use case ends.

Extensions

  • 1a. The user does not have the authority to mark the person as favorite.

    Use case ends.

  • 2a. The person is already marked as favorite.

    • 2a1. HRHelper notifies HR staff that the person is already a favorite.

    Use case ends.

Use case: Sort persons by tag

Preconditions: HR staff is logged in.

MSS

  1. HR staff requests to sort persons by a specified tag (e.g., department or manager).

  2. HRHelper sorts and displays the list based on the specified tag.

    Use case ends.

Extensions

  • 1a. The list is empty.

    Use case ends.

  • 1b. The given tag is invalid.

    • 1b1. HRHelper shows an error message.

    Use case resumes at step 1.

Use case: Search an employee

Preconditions: HR staff is logged in.

MSS

  1. HR staff requests to list employees

  2. HR Helper shows a list of employees

  3. HR staff requests to search for a specific employee in the list (by name/contact/other information etc.)

  4. HR Helper shows the employee/employees matching the description

    Use case ends.

Extensions

  • 1a. The list is empty.

    Use case ends.

  • 3a. The given description is invalid.

    • 3a1. HR Helper shows an error message.

      Use case resumes at step 2.

  • 4a. HR Helper gives HR staff the option to view the given employee.

    Use case ends.

Use case: Import CSV data

Preconditions: HR staff is logged in.

MSS

  1. HR staff request to import data from CSV.

  2. HR Helper adds all new data from CSV to existing data.

    Use case ends.

Extensions

  • 1a. The command format input does not follow the one prescribed.
    • 1a1. An error message showing the correct command format is displayed.

      Use case resumes at step 1.

Use case: Export CSV data

Preconditions: HR staff is logged in.

MSS

  1. HR staff request to export data from HR Helper.

  2. HR Helper exports data to CSV at requested file path.

    Use case ends.

Extensions

  • 1a. The command format input does not follow the one prescribed.
    • 1a1. An error message showing the correct command format is displayed.

      Use case resumes at step 1.

Non-Functional Requirements

  1. Should work on any mainstream OS as long as it has Java 17 or above installed.
  2. Should be able to hold up to 1000 employees without a noticeable sluggishness in performance for typical usage.
  3. HR staff with above average typing speed for regular English text (i.e. not code, not system admin commands) should be able to accomplish most of the tasks faster using commands than using the mouse.
  4. HR Helper should be able to return search within 5 seconds
  5. Employees' data should be easily found with a quick search
  6. Only authorized HR staff should have access to HR Helper

Glossary

  • Mainstream OS: Windows, Linux, Unix, MacOS
  • Private contact detail: A contact detail that is not meant to be shared with others

Appendix: Instructions for manual testing

Given below are instructions to test the app manually.

Note: These instructions only provide a starting point for testers to work on; testers are expected to do more exploratory testing.

Launch and shutdown

  1. Initial launch

    1. Download the jar file and copy into an empty folder.
    2. Double-click the jar file.
      Expected: Shows the HR Helper Login window.
  2. Authentication

    1. Login using username and password.
      Expected: Shows the GUI with a set of sample employees. The window size may not be optimum.
  3. Saving window preferences

    1. Resize the window to an optimum size. Move the window to a different location. Close the window.

    2. Re-launch the app by double-clicking the jar file.
      Expected: The most recent window size and location is retained.

  4. Executing commands

    1. Refer to the User Guide here for the list of commands.
  5. Closing the application

    1. Use the exit command to close the application.

Appendix: Planned enhancements

Team size: 5

  1. HR staff can change their username and password to keep their account secure.
  2. HR staff can track maternity leave of up to 6 months.
  3. Allow for the count command to count number of favorited employees.
  4. Allow for the sort command to sort by multiple tags instead of just one tag.
  5. Allow for the sort command to sort not only by tag but also by other fields.
  6. Allow for the favorite command to view only favorited employees.
  7. Implement Undo/Redo features for person details window to improve the user experience.
  8. Add a fix to make sure that certain duplicated information is not accepted by add command, such as phone number, email etc.
  9. Fix invalid add command message.
  10. Improve commands such that all of them are not case-sensitive.